相信sqlserver2008有很多人使用,这里主要说的是sqlserver2008客户端连接服务器的操作方法,希望可以帮到有需要的人。
sqlserver2008客户端连接服务器的操作方法
去网上下载SQLServer2008Client,很多,随便找一个下载,安装后可以汉化,看了看就没有汉化,免得汉化了有些功能就不正常了
打开后是这样的目录,看到以后,就大概知道怎么打开了,就是一个程序,很容易
找到应用程序文件Manager.exe,即可打开客户端界面,那么怎么连接呢,下一步就开始了
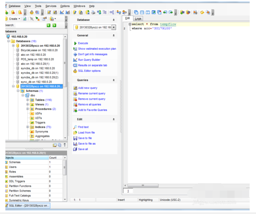
我们的目标是连接远端的数据库,Ip地址为192.168.0.20,register database,出现如图所示的界面
最简单的办法就是,按照注册向导连接目标数据库,填写数据库名称后,完成注册。
在标记的数据库上单击右键,选择连接。怎么样,很容易吧
此时,数据库就连接成功了,想怎么操作就可以怎么操作啦
以上就是给大家分享的全部教程,更多金彩教程可以关注下载之家哦!
体育竞技
310.89MB
88.6MB
47.8MB
游戏辅助 | 4.5GB
2024-04-24
动作格斗 | 20GB
2024-04-23
角色扮演 | 3.2GB
2024-04-22
角色扮演 | 500MB
休闲益智 | 30.17MB
2024-04-18
生活服务 | 144.35MB
学习教育 | 24.26MB
2023-11-08
系统工具 | 6.78MB
体育竞技 | 88.6MB
体育竞技 | 47.8MB
体育竞技 | 310.89MB
sqlserver2008客户端连接服务器的操作方法
相信sqlserver2008有很多人使用,这里主要说的是sqlserver2008客户端连接服务器的操作方法,希望可以帮到有需要的人。
sqlserver2008客户端连接服务器的操作方法
去网上下载SQLServer2008Client,很多,随便找一个下载,安装后可以汉化,看了看就没有汉化,免得汉化了有些功能就不正常了
打开后是这样的目录,看到以后,就大概知道怎么打开了,就是一个程序,很容易
找到应用程序文件Manager.exe,即可打开客户端界面,那么怎么连接呢,下一步就开始了
我们的目标是连接远端的数据库,Ip地址为192.168.0.20,register database,出现如图所示的界面
最简单的办法就是,按照注册向导连接目标数据库,填写数据库名称后,完成注册。
在标记的数据库上单击右键,选择连接。怎么样,很容易吧
此时,数据库就连接成功了,想怎么操作就可以怎么操作啦
以上就是给大家分享的全部教程,更多金彩教程可以关注下载之家哦!
体育竞技
310.89MB
体育竞技
88.6MB
体育竞技
47.8MB
游戏辅助 | 4.5GB
2024-04-24
动作格斗 | 20GB
2024-04-23
角色扮演 | 3.2GB
2024-04-22
角色扮演 | 500MB
2024-04-22
休闲益智 | 30.17MB
2024-04-18
生活服务 | 144.35MB
2024-04-18
生活服务 | 144.35MB
2024-04-18
生活服务 | 144.35MB
2024-04-18
学习教育 | 24.26MB
2023-11-08
系统工具 | 6.78MB
2023-11-08
体育竞技 | 88.6MB
体育竞技 | 47.8MB
体育竞技 | 310.89MB