大家都应该知道Power Designer吧,你们知道添加文字说明的方法吗?不清楚的朋友可以去下文学习一下Power Designer添加文字说明的方法步骤哦。
Power Designer添加文字说明的方法步骤
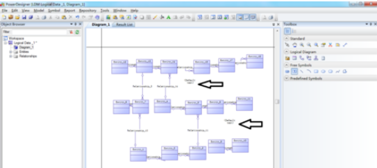
我们需要在powerdesigner中建立数据模型
然后我们点击右侧的工具栏,选择【自由特征】,再选择【T文字】
接着我们用鼠标拖到主窗口空白处,点击一次生成一个文本输入,点击两次生成两个文件输入
这时候我们选择右侧工具栏中,点击【箭头】,再点击文本输入,在弹出的对话框中输入要输入的文字说明一、文字说明二
最后我们完成后点击【确认】,就完成在模型上增加文字说明了
以上就是关于Power Designer添加文字说明的方法步骤,大家是不是都学会了呀!
体育竞技
310.89MB
88.6MB
47.8MB
游戏辅助 | 4.5GB
2024-04-24
动作格斗 | 20GB
2024-04-23
角色扮演 | 3.2GB
2024-04-22
角色扮演 | 500MB
休闲益智 | 30.17MB
2024-04-18
生活服务 | 144.35MB
学习教育 | 24.26MB
2023-11-08
系统工具 | 6.78MB
体育竞技 | 88.6MB
体育竞技 | 47.8MB
体育竞技 | 310.89MB
Power Designer添加文字说明的方法步骤
大家都应该知道Power Designer吧,你们知道添加文字说明的方法吗?不清楚的朋友可以去下文学习一下Power Designer添加文字说明的方法步骤哦。
Power Designer添加文字说明的方法步骤
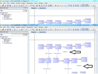
我们需要在powerdesigner中建立数据模型
然后我们点击右侧的工具栏,选择【自由特征】,再选择【T文字】
接着我们用鼠标拖到主窗口空白处,点击一次生成一个文本输入,点击两次生成两个文件输入
这时候我们选择右侧工具栏中,点击【箭头】,再点击文本输入,在弹出的对话框中输入要输入的文字说明一、文字说明二
最后我们完成后点击【确认】,就完成在模型上增加文字说明了
以上就是关于Power Designer添加文字说明的方法步骤,大家是不是都学会了呀!
体育竞技
310.89MB
体育竞技
88.6MB
体育竞技
47.8MB
游戏辅助 | 4.5GB
2024-04-24
动作格斗 | 20GB
2024-04-23
角色扮演 | 3.2GB
2024-04-22
角色扮演 | 500MB
2024-04-22
休闲益智 | 30.17MB
2024-04-18
生活服务 | 144.35MB
2024-04-18
生活服务 | 144.35MB
2024-04-18
生活服务 | 144.35MB
2024-04-18
学习教育 | 24.26MB
2023-11-08
系统工具 | 6.78MB
2023-11-08
体育竞技 | 88.6MB
体育竞技 | 47.8MB
体育竞技 | 310.89MB